破坏领主装备怎么修改?想来很多朋友都还不是很清楚吧,所以呢小编今天给大家带来的就是破坏领主装备修改方法介绍,需要的朋友不妨进来看看。

破坏领主装备修改方法介绍
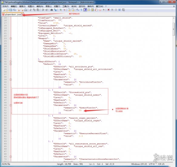
存档位置 X:\X\Wolcen\Data\user\savegames\characters
第一步,进游戏,找到需要修改的装备,把他放到仓库,箱子里面(箱子里最好没其他东西,方便查找。肝帝请自备相机拍照) 退出游戏。
第二步,找到,仓库存档文件,X:\X......\Wolcen\Data\user\savegames文件下的playerchest.json文件,右键notepad++ 打开。
第三步,如图所示:
(点击可查看大图)

以上就是关于破坏领主装备修改方法介绍,想来大家都了解了吧。
| 破坏领主 | |||
中文设置 | 技能天赋 | 全流派天赋 | 战士玩法 |
新手开荒 | 紫装属性 | 试玩评测 | 成就奖杯 |
游侠原创 | 第一章boss | 佣兵模式 | 角色创建 |
更多内容:破坏领主专题破坏领主论坛
查看破坏领主全部攻略





















相关文章